Dilema
Entah ini karena usia saya yang semakin bertambah, yang mana beban pun semakin bertambah, juga karena tahun ini saya menginjak semester akhir kuliah. Entah kenapa saya belakangan ini sering mempertanyakan banyak hal. Satu hal yang paling sering saya pertanyakan adalah: mau saya apa, sih.
Untuk pertanyaan yang satu ini, jujur saja, saya belum mendapatkan jawaban yang pasti. Namanya juga manusia, pasti banyak maunya. Mau ini lah, mau itu lah. Kemauan ini terus muncul seiring satu kemauan sebelumnya terpenuhi. Mirip seperti lagu Gugur Bunga: gugur satu tumbuh seribu.
Tapi, gak sih. Kalau seribu terlalu berlebihan.
Sebagai contoh. Di bidang yang sedang saya geluti saat ini, saya ingin fokus mempelajari segala hal tentang keamanan informasi. Setelah beberapa saat, muncul pikiran-pikiran aneh nan mengganggu yang menyebabkan mood saya untuk mempelajari hal tersebut, hilang. Pikiran-pikiran itu perlahan menjadi sebuah keinginan. Salah satunya adalah, menggeluti dunia development.
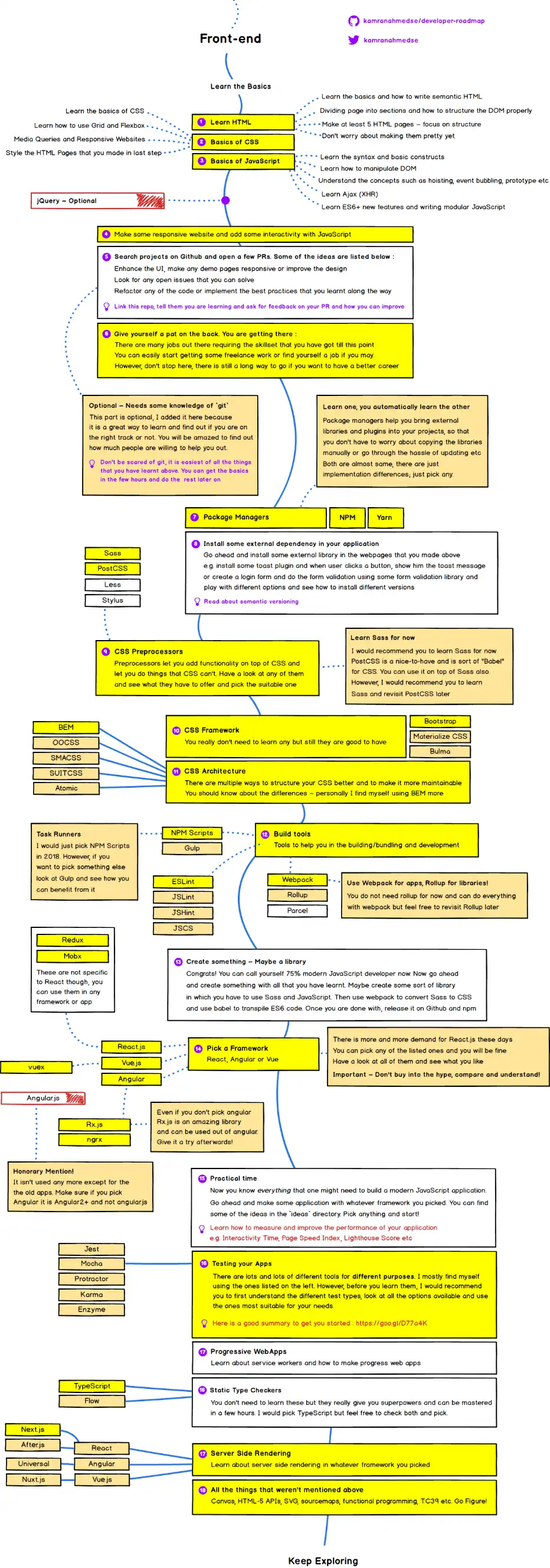
Ketika menggeluti keinginan ini, muncul lagi dilema. Mau fokus di bagian front-end atau di bagian back-end. Sebelumnya saya sudah mencoba bergelut di bagian back-end. Asyik juga. Tapi, rumput tetangga selalu terlihat lebih hijau. Akhirnya saya pun baca-baca segala hal tentang front-end development, lebih tepatnya, baca road map untuk menjadi front-end web developer. Sebagai gambaran, kalau lagi males googling, bisa dilihat di bawah ini:

Banyak banget kan, yang harus dipelajari? Jelas!
Di sini saya mencoba untuk sedikit realistis dan mengesampingkan ego. Road map sepanjang itu pastinya akan sangat memakan waktu untuk belajar. Basic saya di back-end development, so, daripada menghabiskan waktu lagi untuk belajar hal baru, lebih baik habiskan waktu untuk mendalami back-end development.
Ah, mendalami..
Satu hal yang sulit sekali dilakukan bagi orang yang suka sekali mencoba seperti saya. Karena, ya, itu. Gugur bunga. Tapi nggak seberlebihan itu.
Setelah beberapa waktu mendalami dunia development, keinginan untuk kembali mempelajari keamanan informasi. Begitu terus sampai membentuk sebuah infinite loop. Jujur aja, lama-lama capek kalau terus seperti ini.
Saya juga sempat ngobrol dengan teman saya tentang keluhan ini. Walaupun doi cuma manggut-manggut, tapi seenggaknya ada sedikit beban yang terlepas ketika selesai bercerita.
Sekarang, saya sedang mencoba mendalami bidang development lagi. Back-end tentunya. I don’t wanna spend so many times to learn something new, when actually you can get in-depth understanding in one field.
Oh, ya. Ada satu quotes yang menarik. Quotes ini berasal dari percakapan antara Mary dan Gray di game Harvest Moon: Back to Nature. Tepatnya ketika di Town Square. Isinya kurang lebih kayak gini:
Jika kamu tidak tahu apa yang kamu ingin lakukan, maka lakukanlah apa yang kamu bisa.
And.. yes. I’m working on it.
Balas melalui email.
Suka dengan karya/tulisan saya?